The content of this article is deprecated, and will be removed in the future
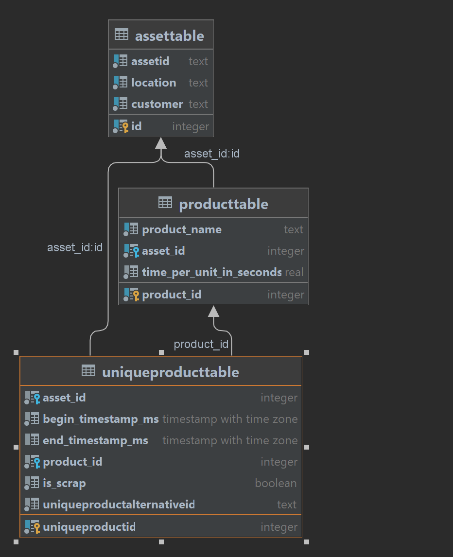
uniqueProductTable
uniqueProductTable contains unique products and their IDs.
less than a minute
Usage
This table stores unique products.
Structure
| key | data type | description | example |
|---|---|---|---|
uid | text | ID of a unique product | 0 |
asset_id | serial | Asset id (see assetTable) | 1 |
begin_timestamp_ms | timestamptz | Time when product was inputted in asset | 0 |
end_timestamp_ms | timestamptz | Time when product was output of asset | 100 |
product_id | text | ID of the product (see productTable) | 1 |
is_scrap | boolean | True if product is scrap | true |
quality_class | text | Quality class of the product | A |
station_id | text | ID of the station where the product was processed | Soldering Iron-1 |
Relations
DDL
CREATE TABLE IF NOT EXISTS uniqueProductTable
(
uid TEXT NOT NULL,
asset_id SERIAL REFERENCES assetTable (id),
begin_timestamp_ms TIMESTAMPTZ NOT NULL,
end_timestamp_ms TIMESTAMPTZ NOT NULL,
product_id TEXT NOT NULL,
is_scrap BOOLEAN NOT NULL,
quality_class TEXT NOT NULL,
station_id TEXT NOT NULL,
UNIQUE(uid, asset_id, station_id),
CHECK (begin_timestamp_ms < end_timestamp_ms)
);
-- creating an index to increase performance
CREATE INDEX ON uniqueProductTable (asset_id, uid, station_id);
Last modified September 23, 2025: feat: add warning banner for old UMH Classic documentation (#322) (da6b566)
